Home
Lessons
About Me
My Programs
Contact
LinkedIn
YouTube
GitHub
Home
Contact
Lessons
About Me
My Programs
MERN Stack Jeopardy with JService
Building A Simple Full Crud MERN App with an External API
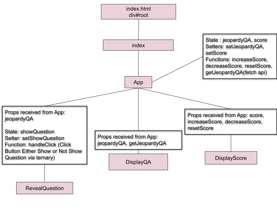
MERN Architecture
Flow of Data
Full App Build
LinkedIn
YouTube
GitHub
Instagram
Home
Lessons
About Me
Contact
My Programs
LinkedIn
YouTube
GitHub